LogIn E-mail
¼³°èÀ̾߱â
Stop Watch
# 17 Jamie    02.11.25 13:06

1.Spec

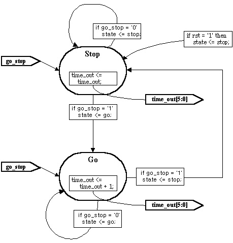
ÀÌÁ¦ Stop Watch¸¦ ¼³°èÇØ º¸°Ú½À´Ï´Ù.
Stop Watch´Â µÎ °³ÀÇ ¹öư Reset°ú Go_Stop ¹öưÀ» °¡Áö°í ÀÖ½À´Ï´Ù.
Reset ¹öưÀÌ ´­·ÁÁö¸é Ãâ·Â ½Ã°£(ÃÊ)ÀÌ 0À¸·Î resetµË´Ï´Ù.
Go_Stop ¹öưÀÌ ÇÑ ¹ø ´­·ÁÁö¸é ½Ã°£ count°¡ ½ÃÀ۵˴ϴÙ.
´Ù½Ã Go_Stop ¹öưÀÌ ´­·ÁÁö¸é ÁßÁöµÇ¾î ±× ¶§ÀÇ ½Ã°£À» À¯ÁöÇϰí ÀÖ°í,
´Ù½Ã Go_Stop ¹öưÀÌ ÁÙ·ÁÁö¸é ´Ù½Ã Ä«¿îÆ®°¡µË´Ï´Ù.
59Ãʰ¡ Áö³ª¸é ½Ã°£Àº ´Ù½Ã 0À¸·Î settingµË´Ï´Ù.
Go_Stop¹öưÀº clockÀÇ »ó½Â edge¿¡ µ¿±âµÇµµ·Ï ¼³°èÇÏ¿´½À´Ï´Ù.

2.Input/Output



3.Timing



4.Block Diagram


5.RTL Code : stop_watch.vhd
  Test Vector : stop_watch_tb.vhd

°Ô½Ã¹°: 96 °Ç, ÇöÀç: 1 / 1 ÂÊ
¹øÈ£ Á¦       ¸ñ ÀÛ¼ºÀÚ µî·ÏÀÏ ¹æ¹®
98  interface JMJS 25.1.20 349
97  test plusargs value plusargs JMJS 24.9.5 356
96  color text JMJS 24.7.13 411
95  draw_hexa.v JMJS 10.6.17 2557
94  jmjsxram3.v JMJS 10.4.9 2522
93  Verilog document JMJS 11.1.24 3096
92  [verilog]o=(c1)? (c2)? 0:1 : (c3)? 2:3; JMJS 09.3.31 2703
91  [verilog]forever, repeat, strobe, realtime, ... JMJS 09.7.6 4137
90  gtkwave PC version JMJS 09.3.30 2526
89  ncsim option example JMJS 08.12.1 4877
88  [¿µ»ó]keywords for web search JMJS 08.12.1 2475
87  [Verilog]fdisplay fopen fscanf JMJS 11.1.24 6566
86  ncverilog option example JMJS 10.6.8 8340
85  [Verilog]Latch example JMJS 08.12.1 3066
84  Pad verilog example JMJS 01.3.16 5017
83  [ModelSim] vector JMJS 01.3.16 2696
82  RTL Code ºÐ¼®¼ø¼­ JMJS 09.4.29 2948
81  [temp]PIPE JMJS 08.10.2 2352
80  [temp]always-forever ¹«ÇÑ·çÇÁ JMJS 08.10.2 2438
79  YCbCr2RGB.v JMJS 10.5.12 2589
78  [VHDL]rom64x8 JMJS 09.3.27 2149
77  [function]vector_compare JMJS 02.6.19 2010
76  [function]vector2integer JMJS 02.6.19 2276
75  [VHDL]ram8x4x8 JMJS 08.12.1 1969
74  [¿¹]shift JMJS 02.6.19 2444
73  test JMJS 09.7.20 2312
72  test JMJS 09.7.20 1804
71  test JMJS 09.7.20 2043
70  test JMJS 09.7.20 2111
69  test JMJS 09.7.20 2158
68  test JMJS 09.7.20 2108
67  test JMJS 09.7.20 2045
66  test JMJS 09.7.20 1995
65  test JMJS 09.7.20 2108
64  test JMJS 09.7.20 2283
63  test JMJS 09.7.20 2338
62  test JMJS 09.7.20 2221
61  VHDLÀÇ ¿¬»êÀÚ ¿ì¼±¼øÀ§ JMJS 09.7.20 4004
60  test JMJS 09.7.20 1735
59  test JMJS 09.7.20 2152
58  test JMJS 09.7.20 2067
57  test JMJS 09.7.20 2023
56  test JMJS 09.7.20 2073
55  verilog Çаú »ùÇð­ÀÇ JMJS 16.5.30 2446
54  [verilog]create_generated_clock JMJS 15.4.28 2438
53  [Verilog]JDIFF JMJS 14.7.4 1901
52  [verilog]parameter definition JMJS 14.3.5 2174
51  [verilog]sformat fopen fscanf fwrite fclose JMJS 12.1.31 5123
50  Verilog File I/0,Verilog file handling JMJS 12.1.30 2710
49  Verdi JMJS 10.4.22 3648
48  draw hexa JMJS 10.4.9 2103
47  asfifo - Async FIFO JMJS 10.4.8 1969
46  VHDLÀ» ÀÌ¿ëÇÑ È¸·Î¼³°èÀÇ ÀåÁ¡ JMJS 02.3.14 3666
45  synplify batch JMJS 10.3.8 2873
44  ÀüÀڽðè Type A JMJS 08.11.28 2400
43  I2C Webpage JMJS 08.2.25 2217
42  PC¿¡¼­ °£´ÜÈ÷ Verilog ½ÇÇàÇØº¸±â (Icarus Verilog) JMJS 13.1.14 6258
41  [Verilog]vstring JMJS 17.9.27 2391
40  Riviera Simple Case JMJS 09.4.29 3481
39  [VHDL]DES Example JMJS 07.6.15 3381
38  [verilog]RAM example JMJS 09.6.5 3158
37  ROM example [VerilogHDL, RTL] JMJS 04.5.27 2388
36  Jamie's VHDL Handbook JMJS 08.11.28 3066
35  Dualport RAM example [VerilogHDL, RTL] JMJS 04.5.27 3668
34  RTL Job JMJS 09.4.29 2595
33  [VHDL]type example - package TYPES JMJS 06.2.2 1996
32  [verilog]`define `ifdef `elsif `else `endif ... JMJS 10.5.11 9710
30  [verilog]array_module JMJS 05.12.8 2612
29  [verilog-2001]generate JMJS 05.12.8 3763
28  protected JMJS 05.11.18 2446
27  design¿¡ latch°¡ ÀÖÀ¸¸é ¾ÈµÇ³ª¿ä? JMJS 09.7.20 3142
26  busÀÇ µ¥ÀÌŸ¸¦ °¢ bitº°·Î Ãâ·ÂÇÏ´Â ¹æ¹ýÀº? JMJS 04.11.9 2104
25  component¸¦ »ý¼ºÇؼ­ ´Ù¸¥ °÷¿¡¼­ È£ÃâÇÏ´Â ¹æ¹ý JMJS 04.11.4 2754
23  Array Of Array JMJS 04.8.16 2297
22  dumpfile, dumpvars JMJS 04.7.19 4008
21  Vending Machine Jamie 02.12.16 10435
20  Mini Vending Machine1 Jamie 02.12.10 7308
19  Mini Vending Machine Jamie 02.12.6 10119
18  Key Jamie 02.11.29 5339
17  Stop Watch Jamie 02.11.25 5838
16  Mealy Machine Jamie 02.8.29 7057
15  Moore Machine Jamie 02.8.29 18398
14  Up Down Counter Jamie 02.8.29 4451
13  Up Counter Jamie 02.8.29 3142
12  Edge Detecter Jamie 02.8.29 3340
11  Concept4 Jamie 02.8.28 2249
10  Concept3 Jamie 02.8.28 2402
9  Concept2_1 Jamie 02.8.28 2283
8  Concept2 Jamie 02.8.28 2365
7  Concept1 Jamie 02.8.26 2366
6  Tri State Buffer Jamie 02.8.26 3993
5  8x3 Encoder Jamie 02.8.28 4545
4  3x8 Decoder Jamie 02.8.28 4171
3  4bit Comparator Jamie 02.8.26 3558
2  °¡À§ ¹ÙÀ§ º¸ °ÔÀÓ Jamie 02.8.26 5658
1  Two Input Logic Jamie 02.8.26 2809
[1]